留言板

尊敬的读者、作者、审稿人, 关于本刊的投稿、审稿、编辑和出版的任何问题, 您可以本页添加留言。我们将尽快给您答复。谢谢您的支持!

姓名
邮箱
手机号码
标题
留言内容
验证码

结合改进YOLOX与改进Second的道路车辆融合检测

刘凯 罗素云 魏丹

刘凯, 罗素云, 魏丹. 结合改进YOLOX与改进Second的道路车辆融合检测[J]. 上海工程技术大学学报, 2025, 39(2): 148-156, 180. doi: 10.12299/jsues.24-0068
引用本文: 刘凯, 罗素云, 魏丹. 结合改进YOLOX与改进Second的道路车辆融合检测[J]. 上海工程技术大学学报, 2025, 39(2): 148-156, 180. doi: 10.12299/jsues.24-0068
LIU Kai, LUO Suyun, WEI Dan. Combining improved YOLOX and improved second for road vehicle fusion detection[J]. Journal of Shanghai University of Engineering Science, 2025, 39(2): 148-156, 180. doi: 10.12299/jsues.24-0068
Citation: LIU Kai, LUO Suyun, WEI Dan. Combining improved YOLOX and improved second for road vehicle fusion detection[J]. Journal of Shanghai University of Engineering Science, 2025, 39(2): 148-156, 180. doi: 10.12299/jsues.24-0068

结合改进YOLOX与改进Second的道路车辆融合检测

doi: 10.12299/jsues.24-0068
基金项目: 国家自然科学基金(62101314)
详细信息
    作者简介:

    刘凯:刘 凯(1997 − ),男,硕士生,研究方向为多传感器融合感知。E-mail:l15837070577@126.com

    通讯作者:

    罗素云(1975 − ),女,副教授,硕士,研究方向为无人驾驶汽车环境感知与控制。E-mail:luosuyun196@sues.edu.cn

  • 中图分类号: TP391

Combining improved YOLOX and improved second for road vehicle fusion detection

  • 摘要: 针对主流检测算法对于道路车辆易出现漏检、误检、方向角度预测不准情况,设计一种结合改进YOLOX与改进Second的车辆融合检测算法。利用图像和点云的互补优势,采用两个子网络分别进行基于图像与基于点云的车辆检测。在图像检测中,采用基于卷积块的注意力模块、焦点损失和高效交并比损失来提升YOLOX的检测性能;在点云检测中,设计残差式稀疏卷积中间层来增强Second算法的特征表达和上下文信息关联,有效降低了车辆漏检率。构建角度多区域优化车辆角度预测,采用CLOCs的融合框架得到最终的融合检测结果。在KITTI数据集上进行算法实验,结果显示,相比原算法,新算法在简单、中等、困难目标的3D平均精度分别提升1.00%、1.38%、2.66%,检测目标旋转角度准确率得到极大提高。
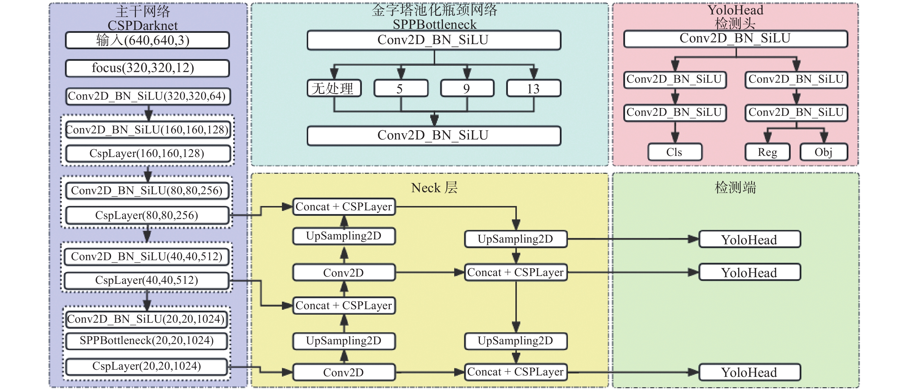
  • 图  1  YOLOX网络结构图

    Figure  1.  YOLOX network structure diagram

    图  2  CBAM注意力机制流程图

    Figure  2.  CBAM attention mechanism flowchart

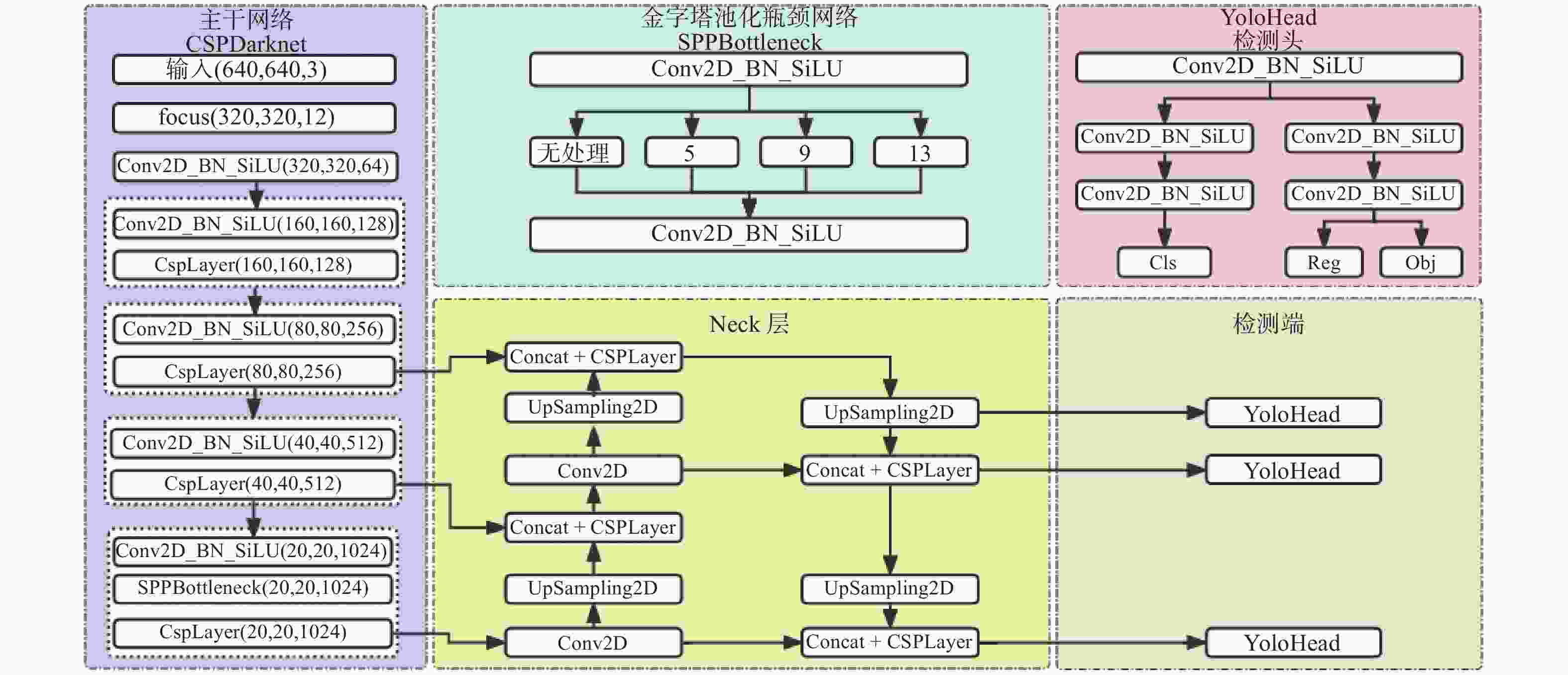
    图  3  改进YOLOX网络结构图

    Figure  3.  Improved YOLOX network structure diagram

    图  4  Second网络结构图

    Figure  4.  Second network structure diagram

    图  5  残差式稀疏卷积中间层

    Figure  5.  Residual sparse convolutional middle layer

    图  6  Multi-bins分区示意图

    Figure  6.  Multi-bins partition diagram

    图  7  2D与3D检测框及投影

    Figure  7.  2D and 3D detection boxes and projection

    图  8  感知融合网络完整结构

    Figure  8.  Complete structure diagram of perception fusion network

    图  9  预测角度对比

    Figure  9.  Comparison of prediction angles

    图  10  融合网络train Loss曲线图

    Figure  10.  Fusion network train Loss curve

    图  11  融合检测结果可视化

    Figure  11.  Visualization of fusion detection results

    表  1  改进YOLOX消融实验

    Table  1.   Improved YOLOX ablation experiment

    方法 CBAM focal loss EIoU mAP50 mAP50:95
    YOLOX × × × 0.862 0.753
    改进1 × × 0.886 0.771
    改进2 × 0.889 0.775
    改进3 0.907 0.793
    下载: 导出CSV

    表  2  图像检测模型对比实验

    Table  2.   Comparison experiment of image detection models

    方法 mAP50 mAP50:95 FPS/(帧·s−1)
    Faster R-CNN 0.786 0.699 4.9
    YOLOV3 0.843 0.731 26.3
    YOLOV5 0.854 0.745 36.7
    YOLOX 0.862 0.753 36.2
    改进YOLOX 0.907 0.793 35.6
    下载: 导出CSV

    表  3  改进Second算法消融实验表

    Table  3.   Improved Second ablation experiment

    方法 RSCML multi-bins 简单/% 中等/% 困难/%
    3D mAP aos 3D mAP aos 3D mAP aos
    Second × × 88.02 94.16 78.19 88.71 77.03 84.92
    改进1 × 89.22 93.87 80.18 88.67 77.93 84.99
    改进2 89.57 97.42 80.40 90.17 78.08 89.72
    下载: 导出CSV

    表  4  点云检测模型3D检测精度实验对比

    Table  4.   Experimental comparison of 3D detection accuracy for point cloud detection models

    方法 模态 阶段 简单/% 中等/% 困难/%
    3D mAP aos 3D mAP aos 3D mAP aos
    VoxelNet Lidar Two 81.97 91.94 65.46 80.67 62.85 70.64
    TANet[15] Lidar Two 84.39 93.52 75.94 90.11 68.68 84.86
    PointPillars Lidar One 85.86 95.13 75.75 91.79 70.65 86.51
    Second Lidar One 88.02 94.16 78.19 88.71 77.03 84.92
    ACDet[16] Lidar One 88.47 96.07 78.85 92.36 73.86 89.18
    改进Second Lidar One 89.57 97.42 80.40 90.17 78.08 89.72
    下载: 导出CSV

    表  5  融合算法精度对比实验

    Table  5.   Comparison experiment of fusion algorithm accuracy

    方法 模态 简单/% 中等/% 困难/%
    3D mAP aos 3D mAP aos 3D mAP aos
    Second Lidar 88.02 94.16 78.19 88.71 77.03 84.92
    MV3D Lidar + Camera 86.55 91.32 78.10 86.53 76.67 84.71
    F-PointNet Lidar + Camera 88.02 95.85 81.16 92.17 75.33 85.42
    AVOD-FPN Lidar + Camera 86.80 94.98 81.79 89.22 77.70 82.14
    PFF3D Lidar + Camera 83.11 94.86 80.26 91.06 75.43 86.28
    CLOCs Lidar + Camera 91.07 96.77 81.65 93.66 77.97 87.31
    Ours(One) Lidar + Camera 91.56 97.00 81.67 93.67 78.65 87.36
    Ours(Two) Lidar + Camera 92.07 99.21 83.03 93.53 80.63 92.97
    下载: 导出CSV
  • [1] BALTRUŠAITIS T, AHUJA C, MORENCY L P. Multimodal machine learning: a survey and taxonomy[J] . IEEE Transactions on Pattern Analysis and Machine Intelligence, 2019, 41(2): 423 − 443. doi: 10.1109/TPAMI.2018.2798607
    [2] 刘伟. 基于激光雷达和机器视觉的智能车前方障碍物检测研究[D] . 哈尔滨: 哈尔滨理工大学, 2019.
    [3] 郑少武, 李巍华, 胡坚耀. 基于激光点云与图像信息融合的交通环境车辆检测[J] . 仪器仪表学报, 2022, 40(12): 143 − 151.
    [4] 陆峰, 徐友春, 李永乐, 等. 基于信息融合的智能车障碍物检测方法[J] . 计算机应用, 2017, 37(S2): 115 − 119.
    [5] CHEN X Z, MA H M, WAN J, et al. Multi-view 3D object detection network for autonomous driving[C] //Proceedings of 2017 IEEE Conference on Computer Vision and Pattern Recognition. Honolulu: IEEE, 2017: 6526−6534.
    [6] KU J, MOZIFIAN M, LEE J, et al. Joint 3D proposal generation and object detection from view aggre-gation[C] //Proceedings of 2018 IEEE/RSJ International Conference on Intelligent Robots and Systems. Madrid: IEEE, 2018: 1−8.
    [7] YIN T W, ZHOU X Y, KRÄHENBÜHL P. Multimodal virtual point 3D detection[C] //Proceedings of the 35th International Conference on Neural Information Processing Systems. [S. l. ] : Curran Associates Inc. , 2021: 1261.
    [8] 杨飞, 朱株, 龚小谨, 等. 基于三维激光雷达的动态障碍实时检测与跟踪[J] . 浙江大学学报(工学版), 2012, 46(9): 1565 − 1571. doi: 10.3785/j.issn.1008-973X.2012.09.003
    [9] GE Z, LIU S T, WANG F, et al. YOLOX: exceeding Yolo series in 2021[EB/OL] . (2021-07-18)[2024-01-22] . https://doi.org/10.48550/arXiv.2107.08430.
    [10] YAN Y, MAO Y X, LI B. SECOND: sparsely embedded convolutional detection[J] . Sensors, 2018, 18(10): 3337. doi: 10.3390/s18103337
    [11] PANG S, MORRIS D, RADHA H. CLOCs: camera-LiDAR object candidates fusion for 3D object detection[C] //Proceedings of 2020 IEEE/RSJ International Conference on Intelligent Robots and Systems. Las Vegas: IEEE, 2020: 10386−10393.
    [12] REDMON J, FARHADI A. YOLOv3: An incremental improvement[EB/OL] . (2018-04-08)[2024-01-22] . https://doi.org/10.48550/arXiv.1804.02767.
    [13] 刘凯, 罗素云. 基于改进YOLOX-S的交通标志识别[J] . 电子测量技术, 2023, 46(1): 112 − 119.
    [14] ZHOU Y, TUZEL O. VoxelNet: end-to-end learning for point cloud based 3D object detection[C] //Proceedings of 2018 IEEE/CVF Conference on Computer Vision and Pattern Recognition. Salt Lake City: IEEE, 2018: 4490−4499.
    [15] LIU Z, ZHAO X, HUANG T T, et al. TANet: robust 3D object detection from point clouds with triple attention[C] //Proceedings of the 34th AAAI Conference on Artificial Intelligence. New York: AAAI, 2020: 11677−11684.
    [16] XU J L, WANG G J, ZHANG X, et al. ACDet: attentive cross-view fusion for LiDAR-based 3D object detection[C] //Proceedings of 2022 International Conference on 3D Vision. Prague: IEEE, 2022: 74−83.
    [17] QI C R, LIU W, WU C X, et al. Frustum pointnets for 3D object detection from RGB-D data[C] //Proceedings of 2018 IEEE/CVF Conference on Computer Vision and Pattern Recognition. Salt Lake City: IEEE, 2018: 918−927.
    [18] WEN L H, JO K H. Fast and accurate 3D object detection for lidar-camera-based autonomous vehicles using one shared voxel-based backbone[J] . IEEE Access, 2021, 9: 22080 − 22089. doi: 10.1109/ACCESS.2021.3055491
  • 加载中
图(11) / 表(5)
计量
  • 文章访问数:  286
  • HTML全文浏览量:  174
  • PDF下载量:  39
  • 被引次数: 0
出版历程
  • 收稿日期:  2024-03-13
  • 网络出版日期:  2025-09-30
  • 刊出日期:  2025-06-30

目录

    /

    返回文章
    返回